Verifiable Compute & Zero-Knowledge Proofing on HyperGrid
An abstract of BARA’s zk proving strategy
Introduction
The purpose of this document is to provide insight on HyperGrid's zk proving strategy. This concise document aims to address due diligence questions and, if satisfactory, will be expanded into the working architecture document. Relevant resources will be hyperlinked inline or at the end of this document.
About the Grid zk-coprocessor Component
BARA’s batch transaction processing layer for commitment to Solana L1 will be orchestrated into a component currently referred to as the BARA zk-coprocessor. This unit will run on BARA’s Grid instance, as well as on other grids orchestrated by HyperGrid.
Core Functions of the zk-coprocessor:
Processing and compression of all transactions.
Generation of proofs for state transitions in each block.
Commitment of proofs to Solana mainnet.
This document will elaborate on the following topics:
Implementation phases of the BARA zk-coprocessor.
Runtime Primitives & Protocols used.
A high-level breakdown of the implementation phases accompanied by relevant diagrams.
Implementation Phases
As the Solana ecosystem is still in the early phases of developing zero-knowledge runtime primitives, emerging solutions like Light Protocol provide frameworks that make a fully composable zkSVM a realistic possibility. BARA's zk-Coprocessor implementation strategy is divided into two phases:
Phase 1: HyperGrid Optimistic Rollup
In our upcoming mainnet release, the HyperGrid Optimistic Rollup Implementation will take priority due to its shorter implementation time. This will enable us to onboard games currently integrating with BARA, fulfilling our minimum viable product requirements. Subsequently, we will focus on the full zero-knowledge rollup implementation of the BARA co-processor, extending transaction processing on BARA to achieve instantaneous finality.
Implementation Steps:
Transactions are compressed and aggregated into a Merkle tree.
For each block, the corresponding root state hash is committed.
Zero-knowledge proofing is performed and committed to the mainnet.
Phase 2: Full Zero-Knowledge Rollup Integration
After launch, we plan to integrate a full zero-knowledge rollup, combining validity and consistency proofs into a single zero-knowledge proof. This will involve building zk-circuits for the SVM, leveraging tools provided by either Light Protocol or native Solana zk primitives.
BARA zk-Coprocessor Primitives
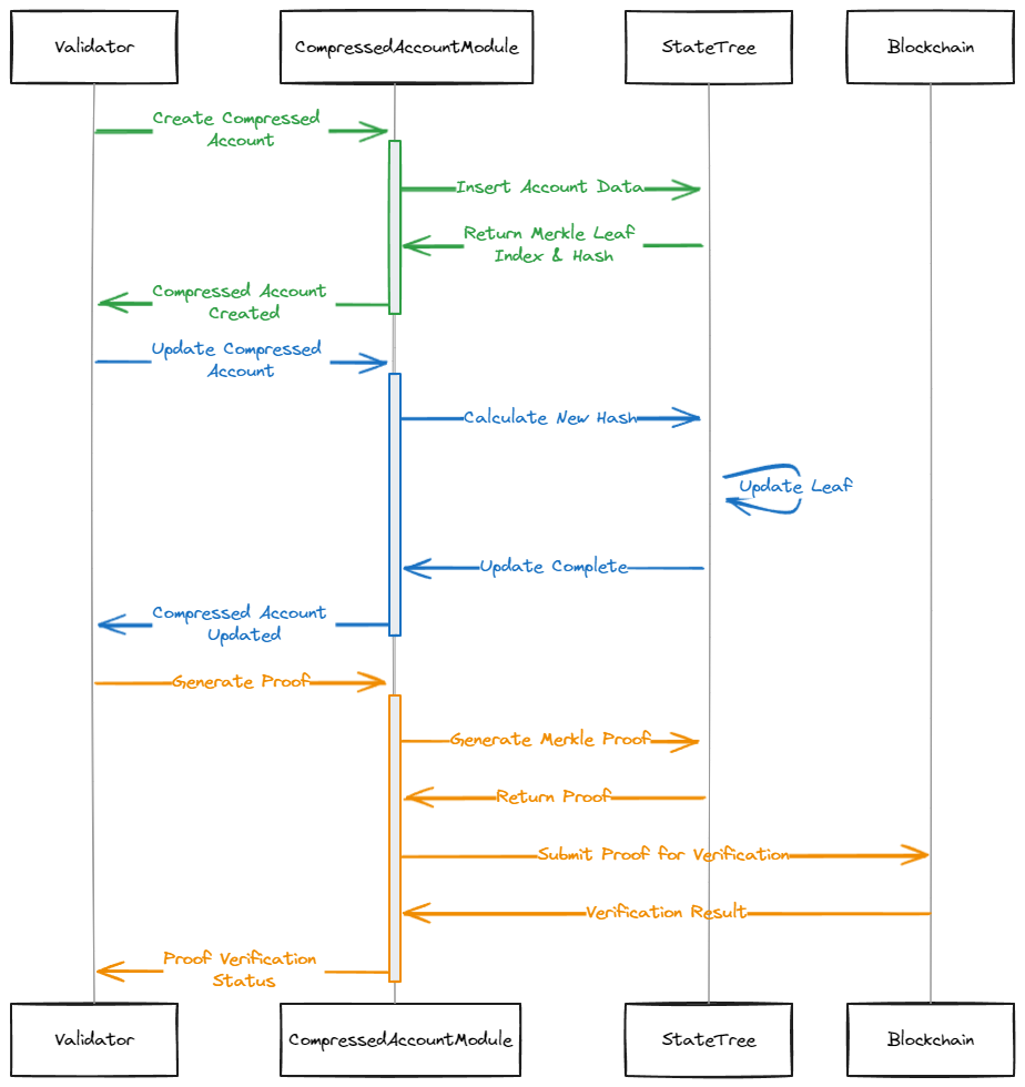
Compressed Accounts
Each transaction within the BARA rollup is represented as a compressed account. These accounts can be program-owned and optionally have a permanent unique address (PDA). BARA will use the Light Compressed Account implementation.
Concurrent Merkle Trees
Compressed transaction states will be stored in a Concurrent Merkle tree data structure. Each piece of data created or consumed in a transaction represents a single leaf of a state tree. All tree leaves are recursively hashed, so only the final 32-byte root hash needs to be stored on-chain.
To verify the validity of many pieces of state (Compressed Accounts) within a single Solana transaction, BARA will leverage Light’s Zero-Knowledge Cryptography to compress all state proofs into one small validity proof (about 128 bytes).
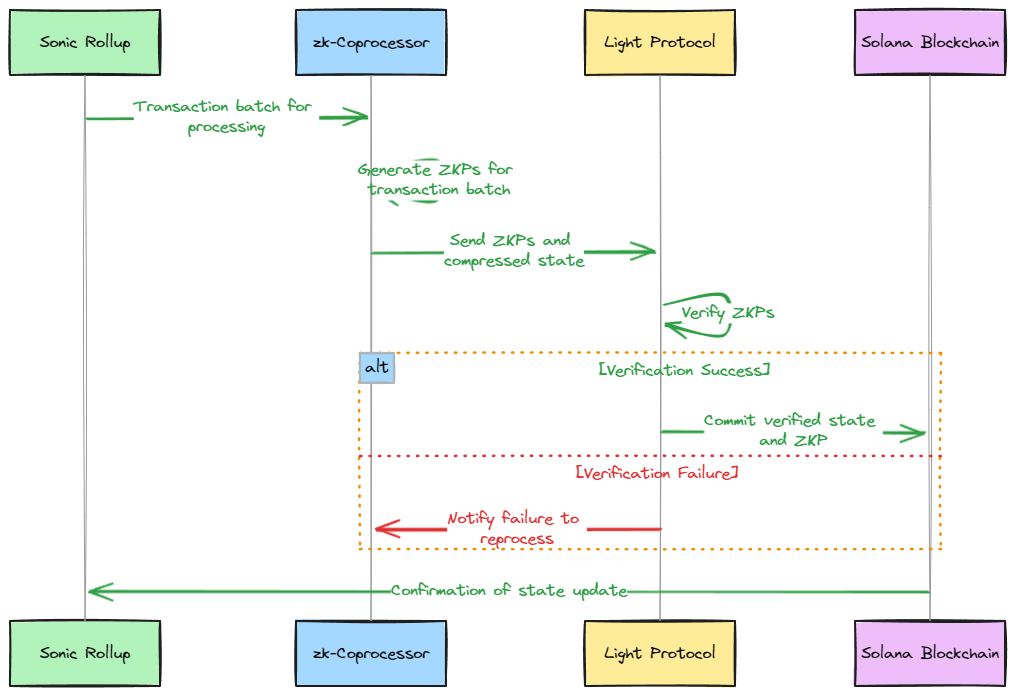
Phase 1 – HyperGrid Optimistic Rollup
Our Go-To-Market (GTM) implementation will feature an optimistic rollup strategy that submits a validity proof to our verifier program on L1. The steps can be summarized as follows:
Transactions are compressed and aggregated into a Merkle tree.
For each block, we commit the corresponding root state hash.
The Validity Proof for this block is computed on BARA.
This new state and proof are validated through our BARA verifier program on Solana L1.

Protocols Considered:
Light Protocol’s Verifier
In-house Verifier (either built in-house or using Light Protocol’s verifier)
If the consistency proof is valid, the latest record is committed to the base layer. If the proof is invalid, the witness/observation nodes initiate a challenge.
Phase 2: Full Zero-Knowledge Rollup Integration
After the launch, this phase involves integrating a full zero-knowledge rollup by combining the validity and consistency proofs into a single zero-knowledge proof. The implementation steps are outlined as follows:
Transactions are compressed and aggregated into a Merkle tree.
For each block, the corresponding root state hash is committed.
Zero-knowledge proofing is performed and committed to the mainnet.
Additionally, the plan is divided into three major milestones:
Augment runtime to support transaction processing (building zk-circuits).
zk runtime tracing by analyzing the output of zk-circuits.
Proof generation from runtime execution trace.
This phase is aimed at facilitating the instant finality of L2 transactions on BARA.

Why Light Protocol?
In the phase where we build our own zkSVM, Light Protocol has already built a significant portion of the primitives required to implement a zkSVM. We are in communication with their team and are following new developments closely.
References
Light Protocol Official Documentation
Light Protocol System Overview
Compressed Account
Merkle Tree Primitive
Last updated